- Published on
自己的命令行工具snowye-export
snowye-export
在之前做的一些项目中,由于项目过大,封装了很多很多组件,在一些 page 下,甚至一些大的组件下,文件的顶部都是 import something from "something",然后突然想到了一个问题,为什么 ant 的 input 等其他组件可以在 antd 中导入,也可以类似在 antd/input 中导入,加上另一个问题:React,antd 等库中为什么都有这样的代码:

所以我在新项目在给 components,utils,hooks,pages 等文件夹中都有类似的 index.ts 文件 确实大大减少了组件和页面文件顶部的 import 的行数
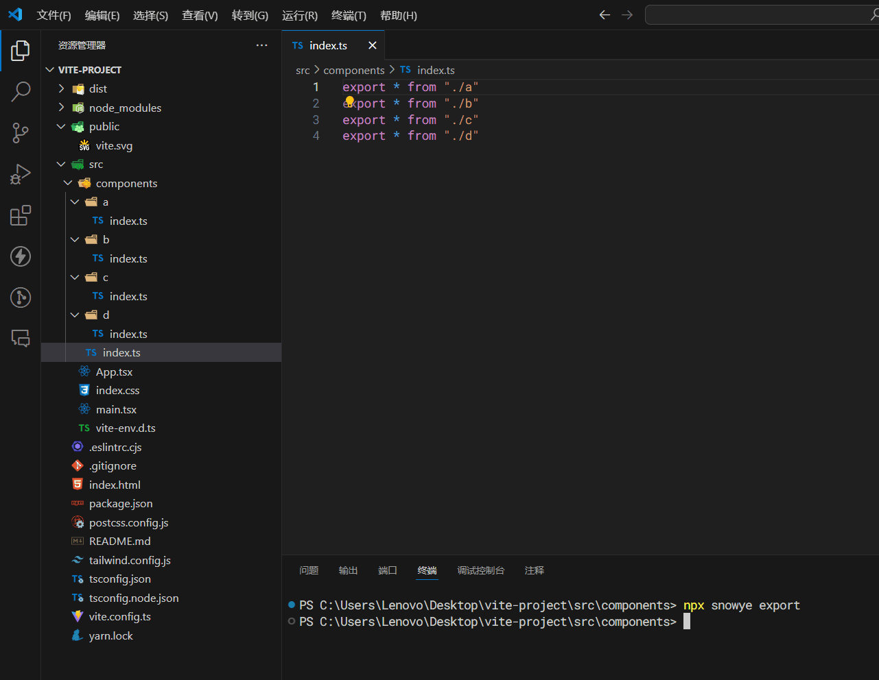
效果图
使用前

使用后生成的文件夹
如果原先就有了 index 文件夹 我会进行询问是否清空后添加 export * from "something" 需要都是具名导出
